Introduction to Learning Objects
General LO information
There are varying definitions about what a Learning Object is. Rehak & Mason [1] define a learning object as: "a digitized entity which can be used, reused or referenced during technology supported learning" (p. 21). This is in contrast to a (they say) different common definition: "A small chunk of learning which serves a learning objective". (ibid)
However, there is general consensus that a learning object should be:
- reusable - can be modified and versioned for different courses
- accessible - indexed and retrieved using metadata
- interoperable / portable - operate across different hard/software
- durable - remain intact across upgrades of hard/software
(Rehak & Mason)
Having a fully reusable set of Learning Objects (LOs) requires:
- LOs themselves
- their descriptions expressed in metadata
- the purpose or goal of the LO in a particular learning ccontext
- the overall learning context, including the learning approach, the learner audience, the learning objectives, and relationships to other LOs that make up the learning experience
- the behaviour, descriptions of constraints and rules on the use and sequencing of the LOs within the overall learning experience
- the delivery context (environment)
(Rehak & Mason)
Other definitions are :
- "Any entity, digital or non-digital, that may be used for learning, education or training" [2]
- "Any digital resource that can be reused to support learning" [3]
- "Web-based interactive chunks of e-learning designed to explain a stand-alone learning objective" [4]
The Contradiction: note that Wiley and Rehak&Mason define LO as digital (and CETL says they are web-based and interactive), but the LOM standard states they may be non-digital...
Read:
- Learning management system
- Use and Abuse of Reusable Learning Objects (Pithamber R. Polsani - Learning Technology Center, University of Arizona)
- ...
Explore:
- Content Commons (Connexions) - an repository of Learning Objects (Their circle of fifths learning object is cool, I think)
- ...
Metadata

Creating cute, interesting learning objects is probably going to become (if it hasn't already) a trendy educational craft for institutions in the coming years. LOs may even become a type of currency in an educational capital exchange system, if some folks have a say.
The nuts and bolts of how to store and retrieve them, advertise their existence, classify, homogenize and standardize them is a job terse enough for OOPies and quirky enough for Kurzweiliophiles.
The IEEE has come up with an open standard:
- IEEE 1484.12.1 – 2002 Standard for Learning Object Metadata
(See Learning object and Learning object metadata)
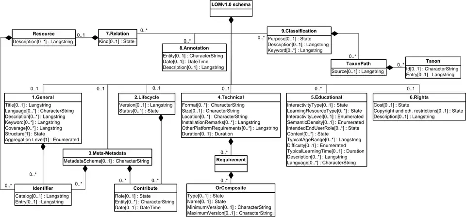
Here's the simplified outline for a "standard" LOM model:
* 1 General
o 1.1 Identifier
+ 1.1.1 Catalog
+ 1.1.2 Entry
o 1.2 Title
o 1.3 Language
o 1.4 Description
o 1.5 Keyword
o 1.6 Coverage
o 1.7 Structure
o 1.8 Aggregation Level
* 2 Life Cycle
o 2.1 Version
o 2.2 Status
o 2.3 Contribute
+ 2.3.1 Role
+ 2.3.2 Entity
+ 2.3.3 Date
* 3 Meta-Metadata
o 3.1 Identifier
+ 3.1.1 Catalog
+ 3.1.2 Entry
o 3.2 Contribute
+ 3.2.1 Role
+ 3.2.2 Entity
+ 3.2.3 Date
o 3.3 Metadata Schema
o 3.4 Language
* 4 Technical
o 4.1 Format
o 4.2 Size
o 4.3 Location
o 4.4 Requirement
+ 4.4.1 OrComposite
# 4.4.1.1 Type
# 4.4.1.2 Name
# 4.4.1.3 Minimum Version
# 4.4.1.4 Maximum Version
o 4.5 Installation Remarks
o 4.6 Other Platform Requirements
o 4.7 Duration
* 5 Educational
o 5.1 Interactivity Type
o 5.2 Learning Resource Type
o 5.3 Interactivity Level
o 5.4 Semantic Density
o 5.5 Intended End User Role
o 5.6 Context
o 5.7 Typical Age Range
o 5.8 Difficulty
o 5.9 Typical Learning Time
o 5.10 Description
o 5.11 Language
* 6 Rights
o 6.1 Cost
o 6.2 Copyright and Other Restrictions
o 6.3 Description
* 7 Relation
o 7.1 Kind
o 7.2 Resource
+ 7.2.1 Identifier
# 7.2.1.1 Catalog
# 7.2.1.2 Entry
+ 7.2.2 Description
* 8 Annotation
o 8.1 Entity
o 8.2 Date
o 8.3 Description
* 9 Classification
o 9.1 Purpose
o 9.2 Taxon Path
+ 9.2.1 Source
+ 9.2.2 Taxon
# 9.2.2.1 Id
# 9.2.2.2 Entry
o 9.3 Description
o 9.4 Keyword
Simple enough, eh? See m:Learning Object Metadata for the Topic:MediaWiki Learning Object integration project. If there is enough interest, we will look into incorporating Learning Object Metadata into the MediaWiki engine. See also MediaWiki Project.
Human Touch
Section 5 - the Educational part of the specification is perhaps the most interesting in terms of w:Human-machine interface and the socio-technical usage of such a specification or model. We'll see if we can make some sense:
- 5.1 Interactivity Type
- 5.2 Learning Resource Type
- 5.3 Interactivity Level
- 5.4 Semantic Density
- 5.5 Intended End User Role
- 5.6 Context
- 5.7 Typical Age Range
- 5.8 Difficulty
- 5.9 Typical Learning Time
- 5.10 Description
- 5.11 Language
Read:
- m:Talk:Learning object metadata - Conversation between me and JWSurf about the possibility of using LOM in a Wiki environment
Explore: Do some searches for "Learning Object" adding the terms above to your search. Let's see what you find:
- ...
Object Orientation
Object-Oriented Programming as developed by Booch, Rambaugh, and Jacobsen is terse and complex, but the UML is a way to visualize these complexities. Here are some ideas that may help to create programmable learning objects in UML terms here at Wikiversity:
- Entity relationships – institution/faculty/student_body -> curriculum
- Model and schema – learning community / collaborative learning -> curriculum
- Role, identity, activity – teacher/learner dialog
- Metaobject facility – Wikiversity
- ...
Object-Oriented Programming of learning objects can be done at a higher level of abstraction using a UML model to define learning objects and their interfaces. For example, learning objects intended for sharing knowledge in the subject of Geography most certainly would include maps. A UML model of a class in Cartography could use a shared map at Google maps. The map itself would become what is called a metaobject with a set of points of interest each being a learning object containing data and geographic information about that point. As the shared map is explored by a learning community, its value as a learning object increases as participant content is added. This pattern of usage will quickly fill in the LOM (learning object metadata) form as the "metamap" grows into a full-fledged learning object that becomes reusable, accessible, interoperable, portable and durable. Even though Google hosts the map itself, the descriptions, photos, articles, factoids and other entries reside in a completely abstracted model that is reconstructed and adapted fluently at a very low cost each time it is used.
Research
Think with me. Are Wikiversity:Templates Learning Objects in themselves? Talk with me.
See also
- Wikipedia:Persondata - example of metadata at Wikipedia
- Classifying educational resources
- Topic:Learning objects
References
- ↑ Rehak, D. R., Mason, R. Keeping the learning in learning objects, in Littlejohn, A. (Ed.) Reusing online resources: a sustainable approach to e-Learning. Kogan Page, London, 2003. (pp.22-30)
- ↑ "Learning Technology Standards Committee. IEEE Standard for Learning Object Metadata. IEEE Standard 1484.12.1, Institute of Electrical and Electronics Engineers, New York, 2002. (draft)
- ↑ "D. A. Wiley, ed., Connecting learning objects to instructional design theory: A definition, a metaphor, and a taxonomy", http://reusability.org/read/chapters/wiley.doc, 2000. URL last accessed on 2007-03.
- ↑ "FAQs", CETL Reusable Learning Objects, URL last accessed on 2006-06-27.
| Subject classification: this is an education resource. |