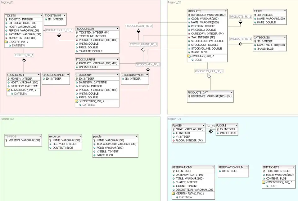
Openbravo POS/Developer guide/Database Diagram

To edit this diagram, download Adrian's xml description and open it with DBDesigner. http://fabforce.net/dbdesigner4/
Sidenote: Adrian says this diagram may not be up to date as of December 27, 2005. Source: https://sourceforge.net/forum/forum.php?thread_id=1402802&forum_id=434921